쪽지
경기 광명시
실명인증
이메일인증
합의된 가격으로재능 구매하기
재능거래 실시간 만족후기

maria60**
너무 잘해주셔서 감사합니다 다음에 또이용하도록하겠습니다~~~
palbong**
너무 좋은가격에 너무 좋은 영상 받았습니다. 좋은일에 사용되는 영상이었는데 너무 잘 나와서 기분이 ...
koh07**
자소서 처음 쓰는거라 막막해서 문의드렸는데 친절하게 알려주셔서 서류합 했습니다 감사드려요!!!...
yoonj06**
서비스를 처음 이용하여 잘 알지 못했는데 서비스에 대한 설명도 친절하게 해줬으며 과제에 구성을 고민...
mina9**
빨리 작업해주시고 제가 원하던 느낌으로 받았습니다 감사합니다!
-
#### 바로 구매하지 마시고 쪽지 문의 후 구매해 주세요 ####
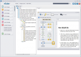
1. 제품을 개발 및 생산을 위해 필요한 일정관리 프로그램
2. 개발 / 생산 일정 ( APQP , WBS ) 업무 단계 정의 / 담당자 / 산출물 등록 기능
3. 제품 개발 PMS 관리 ( 개발 일정 , 작업 일정 관리 )
4. 결재 관리 , e-Mail , ERP 연결 기능
5. File Upload , Download 이력 관리
6. 문서 파일의 Report (Excel Word , Power point ) 기능을 사용 하기 용이 합니다.
모든 기능은 모듈화 블럭화 되어 있기에 필요 항목을 선택 하여 시스템으로 구성 할수 있습니다.
또한 사용자 요구 기능을 만들어 제공 합니다
[ 시스템의 안정성 / 유지보수 / 교육 지원 ]
1. 시스템의 안정성은 20년 이상의 제품 개발의 경력으로 10여 업체가 안정적으로 적용 하여 사용 하고 있습니다
2. 시스템의 수정/ 보안 / 업데이트가 개별 작업자에게 자동으로 업데이트 되어 집니다
또한 사용자의 편성을 위하여 지속적이 유지보수를 지원 합니다
[ 요구 기능에 대한 제안 ]
따라서 저희가 보유 하고 있는 시스템 에 화면 UI , 기능 추가 , 커스터마이징 을 하게되면 수월 하게 안정된
시스템을 제공 할수 있다고 판단 합니다.
처음부터 요구 하는 기능을 만들면 많은 위험 요소를 가지고 검증 과정을 수행 해야 하지만
- 요구사항 분석 - 기능 개발 - 검증 및 테스트 - 수정 - 안정화단계 이과정을 안정적으로 통과한 기능 입니다.
저희 기능들은 10 여 업체에서 사용중이며 기능의 안정성을 보장 하고 있습니다.
저희 인력은 20년간 PLM 과 생산 관련 시스템을 개발하고 기술 제공 하고 있습니다.
검토 하신 후에 연락 주시면 성의껏 기술을 제공 하겠습니다.
감사 합니다.




구매 전 판매자
주문 후 1:1 거래창에서
의뢰된 작업이 완료되면
배송된 작업에 구매자가